下载量: 587
收藏: 0
产品介绍
动态
下载
购买
资源

全面的数据管理
以任何格式和来源分析、比较、可视化和传输数据。启动任务管理器以自动化您的日常工作。

高级别的安全性
支持复杂的授权机制,例如单点登录(AWS SSO、Okta)、Kerberos、多因素身份验证等。

即用型数据库工具集
在一个地方找到使用任何 SQL 或 NoSQL 数据库所需的一切,包括驱动程序和特殊扩展。

连接各种数据源
从各种支持的类型中选择数据库驱动程序。驱动程序列表包括关系、面向文档、键值、时间序列和其他数据库的驱动程序。
支持用户定义的连接类型并在驱动程序管理器中创建自定义驱动程序
标准(主机、端口、用户凭据)以及高级连接属性的配置:
• SSH tunnel
• SOCKS proxy
• 在实际数据库连接之前/之后执行的 Shell 命令
连接后立即在数据库会话中执行的引导 SQL 查询
NoSQL / 大数据数据库
DBeaver Enterprise 具有以下特殊扩展:
• MongoDB
• Couchbase
• Amazon DynamoDB
• Google Bigtable
• InfluxDB
• Apache Cassandra
• Redis
• Apache Hive
所有这些数据库都有 SQL 接口,您可以像使用旧的关系数据库一样使用它们。
这不是某种 JDBC 驱动程序抽象——DBeaver EE 支持这些数据库的所有本机数据类型和数据库结构浏览器。
一体化
DBeaver EE 附带所有现有的扩展,您不需要安装任何其他东西。这包括:
• 办公格式支持
• 矢量图形支持
• SQL调试框架
• 先进的 SSH 算法
大多数流行的数据库驱动程序都包含在分发中
包含许多 Eclipse 扩展,以实现高级安全性并使用 Eclipse Marketplace 轻松安装第 3 方扩展
高级安全
• 使用 Kerberos 或 Active Directory 身份验证与企业用户管理系统集成。
• 将您的数据库密码保存在受主密码保护的安全存储中,或使用本机操作系统密码加密存储。
• 使用BouncyCastle高级安全算法通过 SSH 或 SSL 进行连接。
数据查看器和编辑器
• 多种数据视图以满足用户的各种需求,例如将图像内容(gif、png、jpeg、bmp)显示为图像
• 在专用空间内编辑数据
• 方便的数据导航
• 表格内容或查询结果的自定义过滤器,包括基于单元格值的过滤器
• 结果按列排序
• 使用所有应用的过滤器和排序导出数据
• 基于选定行生成 SQL 语句
• 选定列的基本统计信息
模拟数据生成器
您可以为表生成随机数据(或“模拟”数据)。这些数据应该看起来像真实数据。
企业版包括基本和高级数据生成器。包含:
• 数字
• 随机字符串
• 名称
• 地址
• 信用卡
• 域和 IP 地址
• 自定义正则表达式
• 灵活的数字生成器
• 还有很多
SQL 编辑器
• 将脚本组织到文件夹中并为特定脚本重新分配数据库连接
• SQL 语法高亮由与脚本关联的数据库确定
• 支持不同数据库的不同保留关键字和系统函数集
• 脚本的导入和导出
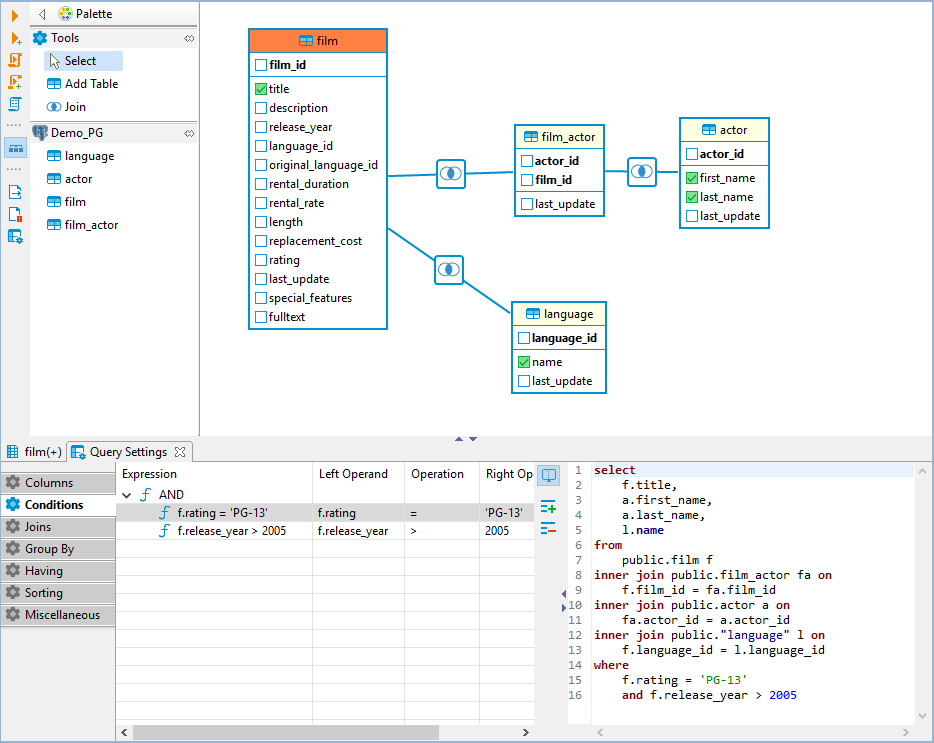
可视化查询生成器
• 您可以在没有实际 SQL 知识的情况下构建复杂的 SQL 查询
• 直观地进行表连接/过滤/排序
• 以可视模式打开现有的 SQL 查询,编辑并保存它们——这很容易
• 随时执行您的可视化查询并在屏幕上获得结果
• 直观地分析复杂的 SQL 查询
元数据浏览器
• 数据库连接的树及其元数据结构向下到最低级别:表、视图、列、索引、过程、触发器、存储实体(表空间、分区)和安全实体(用户、角色)
• 能够修改大多数元数据实体,具体取决于数据库驱动程序功能
• 显示数据库对象的 DDL 并根据某些数据库的对象结构生成标准 SQL92 DDL
• 能够编辑/重命名/删除连接和大多数数据库对象
• 全局和本地过滤器,能够按名称过滤数据库对象
数据传输
• 将数据导出到文件或另一个数据库表,如果目标表不存在,则可以选择创建目标表
• 支持的文件格式:CSV、HTML、XML、JSON、XLS、XLSX
• 将数据直接从 CSV 文件导入数据库表。在方便的向导中设置列映射和数据类型
将您的数据传输配置保存为任务并一键运行它们
安排数据传输任务以供以后/重复执行
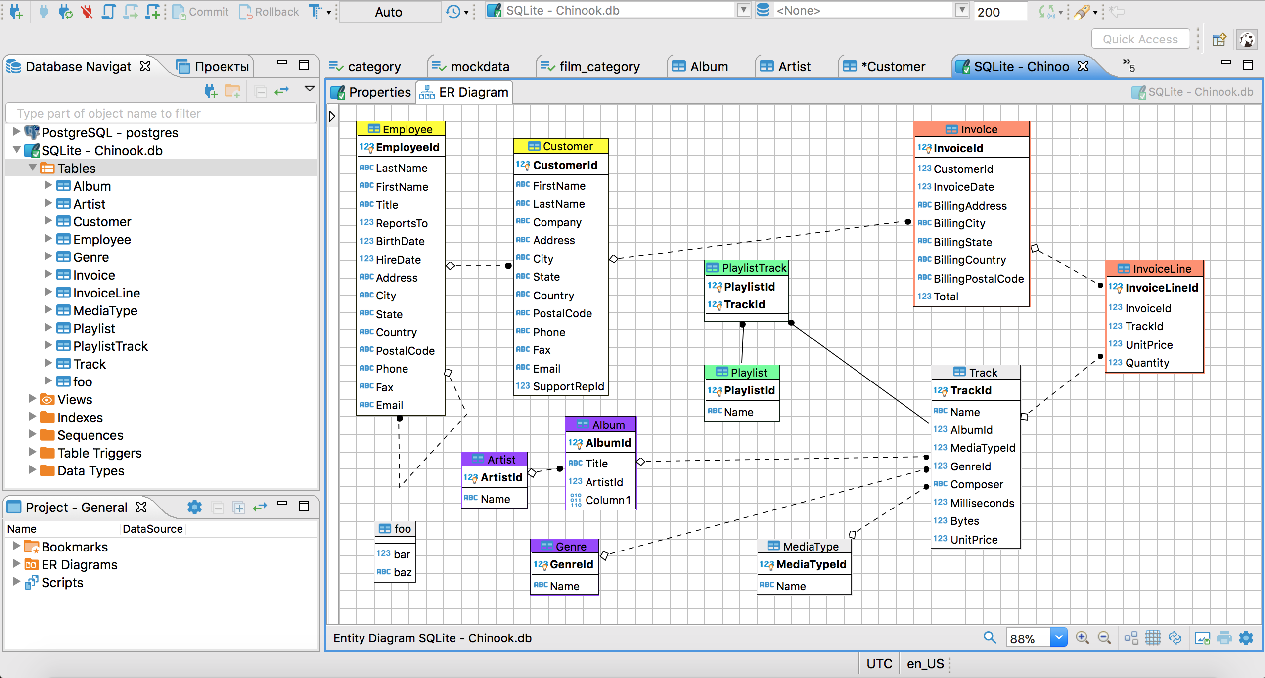
ER图
• 为数据库/模式(包含所有表)或单个表(包含所有引用/引用表)自动生成 ER 图
• 自定义列可见性
• 将图表导出为以下格式:GIF、PNG、BMP、GraphML
数据和元数据搜索
• 针对所有选定的表/视图进行全文数据搜索,搜索结果显示为过滤后的表/视图
• 数据库系统表中的行之间的元数据搜索
• 能够设置准确的对象名称或搜索掩码
数据库结构比较
能够比较任何类型的多个数据库对象:表、模式、整个数据库等。
比较结果可以表示为:
• HTML 报告
• DDL 更改脚本
• 差异图
• Liquibase chagesets
可以进行数据库结构同步







渝公网安备50010702505508